Primavera P6 ile Kurumsal Proje Yönetimi
Oracle Primavera P6 EPPM ürün ailesi aynı veritabanı üzerinde birlikte çalışan rol bazlı modüllerden oluşur. Oracle'ın doküman yönetimi, iş zekası çözümlerini içeren, web ve mobil teknolojilerle desteklenmiş, her ölçekteki proje planlama ve kontrol ihtiyacına yanıt verecek bir sistemdir.
Primavera P6 Professional - Özellikle planlama personelinin ve proje yöneticilerinin kullanacağı Windows tabanlı proje planlama ve takip uygulamasıdır.Primavera P6 Web Access - Proje planlama, takip ve raporlama fonksiyonalitesine web tarayıcılar üzerinden erişmeyi sağlar. Ayrıca Dashboard ve Oracle BI destekli raporlama, rol bazlı arayüz düzenleme imkanları sağlar.
Primavera Progress Reporter (Team Member) - İlerleme ve işçilik saatlerinin girişi için proje ekip üyeleri tarafından kullanılır, web veya mobil cihazlar üzerinden güncellemeye imkan sağlar.
| Çok Projeli Planlama | Tek bir projeyi planlamanın ötesinde, birden fazla projeyi birlikte planlamak, projeler arası ilişkileri yansıtmak ve etkilerini anlamak, konsolide raporlar almak mümkündür. |
| Çizelgeleme | P6 CPM -Kritik Yol Metoduna dayalı çizelgeme algoritmasının yanısıra, kaynak dengeleme ve birden fazla bolluk yolu belirleme gibi analiz yöntemleri sunar. Projedeki gecikmeleri ve nedenlerini anlamanızı sağlayan planlar üretmenizi sağlar. |
| Kaynak ve Maliyet Yönetimi | Primavera projenin zaman boyutu ile kaynak kullanımı ve maliyet bütçelerini bir bütün olarak planlamanızı ve takip etmenizi sağlar. İşgücü, malzeme ve ekipman tipi kaynakların yanısıra götürü masrafların da tanımlanması ve planlanması mümkündür. |
| ERP ve Muhasebe Entegrasyonu | P6 yazılım mimarisi ve veritabanıyla proje zaman ve maliyet verilerinin başka sistemlerle paylaşımı ve kurumsal yönetim yazılımlarıyla entegrasyonunu kolaylaştırır. Artık Oracle ürün ailesinin bir parçası olan Primavera, JDE ve E-Business Suite, ERP Cloud, Netsuite gibi Oracle ERP çözümleriyle Primavera Gateway ve Oracle Integration Cloud aracıyla entegre edilebilir. Primavera P6 Enterprise entegrasyon için Java API, SOAP ve RESTful web servisleri sağlar. |
| Hedef Planlar | Sınırsız sayıda hedef plan (baseline) oluşturulabilir. Bu sayede projenin güncel hali, orijinal planlarla veya örneğin altı ay önceki haliyle karşılaştırılabilir. Karşılaştırmalarda Gantt ve maliyet grafiklerinin yanısıra sapma alanlarını da içeren tablolar kullanılabilir. Ayrıca proje versiyonlarının farklarını raporlayan Claim Digger modülü ile detaylı karşılaştırmalar yapılabilir. |
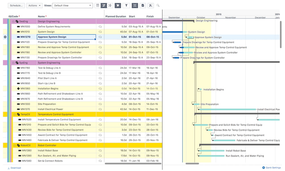
| Grafikler | Proje verilerini çekici ve anlaşılır bir şekilde sunmak için esnek bir şekilde özelleştirilebilir grafikler kullanılır. Gantt Diyagramları, Histogramlar, Ağ Diyagramları, Çubuk Diyagramlar, S-Eğrileri, Mantık Diyagramları, WBS ve Organizasyon şemaları ile çıktılar alınabilir. |
| Doküman Yönetimi | İçerik yönetimi sistemleri ile entegredir. Proje dokümanlarını yükleyip, versiyon takibi yapmak, aktivitelerle ilişkilendirmek mümkündür. |
| Raporlama | P6 Professional içerisinde yer alan rapor düzenleyici ile özgün ve sınırsız çeşitlilikte raporlar oluşturulabilir. Raporlar HTML, CSV veya resim gibi formatlarda alınabilir. Ayrıca Oracle BI Publisher ile kompleks ve şık raporlar hazırlanıp XLS, DOC, PDF, HTML gibi formatlarda yayınlanabilir. Raporlar belli aralıklarla otomatik çalıştırılıp email ile iletilebilir. |



